모듈 참조: 시스템
battery_simulator
Source: modules/simulation/battery_simulator
설명
사용법
battery_simulator <command> [arguments...]
Commands:
start
stop
status print status infobattery_status
Source: modules/battery_status
설명
제공 기능은 다음과 같습니다:
- Read the output from the ADC driver (via ioctl interface) and publish
battery_status.
구현
자체 스레드에서 실행되고, 현재 선택된 자이로 주제를 폴링합니다.
사용법
battery_status <command> [arguments...]
Commands:
start
stop
status print status infocamera_feedback
Source: modules/camera_feedback
설명
The camera_feedback module publishes CameraCapture UORB topics when image capture has been triggered.
If camera capture is enabled, then trigger information from the camera capture pin is published; otherwise trigger information at the point the camera was commanded to trigger is published (from the camera_trigger module).
The CAMERA_IMAGE_CAPTURED message is then emitted (by streaming code) following CameraCapture updates. CameraCapture topics are also logged and can be used for geotagging.
구현
CameraTrigger topics are published by the camera_trigger module (feedback field set false) when image capture is triggered, and may also be published by the camera_capture driver (with feedback field set true) if the camera capture pin is activated.
The camera_feedback module subscribes to CameraTrigger. It discards topics from the camera_trigger module if camera capture is enabled. For the topics that are not discarded it creates a CameraCapture topic with the timestamp information from the CameraTrigger and position information from the vehicle.
사용법
camera_feedback <command> [arguments...]
Commands:
start
stop
status print status infocdcacm_autostart
Source: drivers/cdcacm_autostart
설명
This module listens on USB and auto-configures the protocol depending on the bytes received. The supported protocols are: MAVLink, nsh, and ublox serial passthrough. If the parameter SYS_USB_AUTO=2 the module will only try to start mavlink as long as the USB VBUS is detected. Otherwise it will spin and continue to check for VBUS and start mavlink once it is detected.
사용법
cdcacm_autostart <command> [arguments...]
Commands:
start
stop
status print status infocommander
Source: modules/commander
설명
커맨더 모듈에는 모드 전환 및 안전 장치 동작을 위한 상태 머신이 포함되어 있습니다.
사용법
commander <command> [arguments...]
Commands:
start
[-h] Enable HIL mode
calibrate Run sensor calibration
mag|baro|accel|gyro|level|esc|airspeed Calibration type
quick Quick calibration [mag, accel (not recommended)]
check Run preflight checks
arm
[-f] Force arming (do not run preflight checks)
disarm
[-f] Force disarming (disarm in air)
takeoff
land
transition VTOL transition
mode Change flight mode
manual|acro|offboard|stabilized|altctl|posctl|position:slow|auto:mission|au
to:loiter|auto:rtl|auto:takeoff|auto:land|auto:precland|ext1
Flight mode
pair
lockdown
on|off Turn lockdown on or off
set_ekf_origin
lat, lon, alt Origin Latitude, Longitude, Altitude
lat|lon|alt Origin latitude longitude altitude
poweroff Power off board (if supported)
stop
status print status infodataman
Source: modules/dataman
설명
C API를 통해 간단한 데이터베이스 형태로 시스템에 영구 저장소를 제공하는 모듈입니다. Multiple backends are supported depending on the board:
- 파일(예: SD 카드)
- RAM (영구적이지 않음)
임무 웨이포인트, 임무 상태 및 지오펜스 다각형과 같은 다양한 유형의 구조화된 데이터를 저장합니다. 각 유형은 특정 유형과 고정된 최대 저장 항목 수를 가지고 있어, 빠른 랜덤 액세스가 가능합니다.
구현
단일 항목을 읽고 쓰는 것은 항상 원자적입니다.
사용법
dataman <command> [arguments...]
Commands:
start
[-f <val>] Storage file
values: <file>
[-r] Use RAM backend (NOT persistent)
The options -f and -r are mutually exclusive. If nothing is specified, a file
'dataman' is used
stop
status print status infodmesg
Source: systemcmds/dmesg
설명
부팅 콘솔 메시지를 출력합니다. NuttX의 작업 대기열 및 syslog의 출력은 캡처되지 않습니다.
예
백그라운드에서 모든 메시지를 출력합니다.
dmesg -f &사용법
dmesg <command> [arguments...]
Commands:
[-f] Follow: wait for new messagesesc_battery
Source: modules/esc_battery
설명
ESC 상태의 정보를 사용하여 구현하고, 배터리 상태를 게시합니다.
사용법
esc_battery <command> [arguments...]
Commands:
start
stop
status print status infogyro_calibration
Source: modules/gyro_calibration
설명
간단한 온라인 자이로스코프 교정.
사용법
gyro_calibration <command> [arguments...]
Commands:
start
stop
status print status infogyro_fft
Source: modules/gyro_fft
설명
사용법
gyro_fft <command> [arguments...]
Commands:
start
stop
status print status infoheater
Source: drivers/heater
설명
설정점에서 IMU 온도를 조절하기 위하여 LP 작업 대기열에서 주기적으로 실행되는 백그라운드 프로세스입니다.
이 작업은 부팅 시 SENS_EN_THERMAL을 설정하거나, CLI를 통하여 시작 스크립트에서 시작할 수 있습니다.
사용법
heater <command> [arguments...]
Commands:
start
stop
status print status infoi2c_launcher
Source: systemcmds/i2c_launcher
설명
Daemon that starts drivers based on found I2C devices.
사용법
i2c_launcher <command> [arguments...]
Commands:
start
-b <val> Bus number
stop
status print status infointernal_combustion_engine_control
Source: modules/internal_combustion_engine_control
설명
The module controls internal combustion engine (ICE) features including: ignition (on/off), throttle and choke level, starter engine delay, and user request.
Enabling
This feature is not enabled by default needs to be configured in the build target for your board together with the rpm capture driver:
CONFIG_MODULES_INTERNAL_COMBUSTION_ENGINE_CONTROL=y
CONFIG_DRIVERS_RPM_CAPTURE=yAdditionally, to enable the module:
- Set ICE_EN to true and adjust the other
ICE_module parameters according to your needs. - Set RPM_CAP_ENABLE to true.
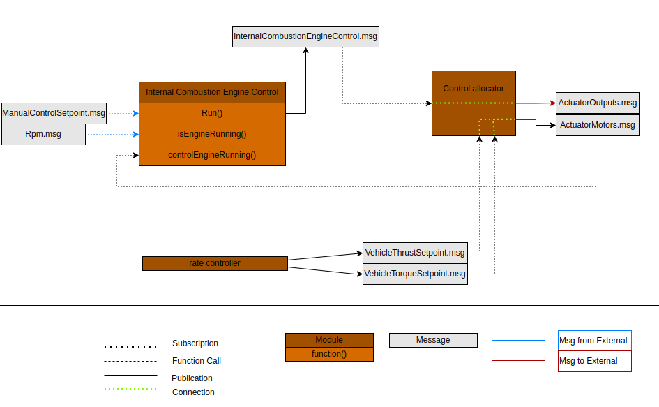
The module outputs control signals for ignition, throttle, and choke, and takes inputs from an RPM sensor. These must be mapped to AUX outputs/inputs in the Actuator configuration, similar to the setup shown below.

구현
The ICE is implemented with a (4) state machine:

The state machine:
- Checks if Rpm.msg is updated to know if the engine is running
- Allows for user inputs from:
- AUX
- Arming state in VehicleStatus.msg
The module publishes InternalCombustionEngineControl.msg.
The architecture is as shown below:

사용법
internal_combustion_engine_control <command> [arguments...]
Commands:
start
stop
status print status infoland_detector
Source: modules/land_detector
설명
Module to detect the freefall and landed state of the vehicle, and publishing the vehicle_land_detected topic. Each vehicle type (multirotor, fixedwing, vtol, ...) provides its own algorithm, taking into account various states, such as commanded thrust, arming state and vehicle motion.
구현
모든 유형은 공통 기본 클래스를 사용하여 자체 클래스에서 구현됩니다. 기본 클래스는 상태를 유지합니다(착륙, 아마도_착륙, 지상_접촉). 가능한 각 상태는 파생 클래스에서 구현됩니다. 각 내부 상태의 히스테리시스 및 고정된 우선 순위에 따라 실제 land_detector 상태가 결정됩니다.
멀티콥터 착륙 감지기
ground_contact: thrust setpoint and velocity in z-direction must be below a defined threshold for time GROUND_CONTACT_TRIGGER_TIME_US. ground_contact가 감지되면, 위치 컨트롤러는 본체 x 및 y의 추력 설정값을 끕니다.
maybe_landed: it requires ground_contact together with a tighter thrust setpoint threshold and no velocity in the horizontal direction. 트리거 시간은 MAYBE_LAND_TRIGGER_TIME에 의해 정의됩니다. Maybe_landed가 감지되면 위치 컨트롤러는 추력 설정값을 0으로 설정합니다.
landed: it requires maybe_landed to be true for time LAND_DETECTOR_TRIGGER_TIME_US.
모듈은 HP 작업 대기열에서 주기적으로 실행됩니다.
사용법
land_detector <command> [arguments...]
Commands:
start Start the background task
fixedwing|multicopter|vtol|rover|airship Select vehicle type
stop
status print status infoload_mon
Source: modules/load_mon
설명
Background process running periodically on the low priority work queue to calculate the CPU load and RAM usage and publish the cpuload topic.
NuttX에서는 각 프로세스의 스택 사용량도 확인하고, 300바이트 미만으로 떨어지면 경고가 출력되고 로그 파일에도 기록됩니다.
사용법
load_mon <command> [arguments...]
Commands:
start Start the background task
stop
status print status infologger
Source: modules/logger
설명
System logger which logs a configurable set of uORB topics and system printf messages (PX4_WARN and PX4_ERR) to ULog files. 시스템 및 비행 성능 평가, 튜닝, 재생 및 충돌 분석에 사용할 수 있습니다.
2개의 백엔드를 지원합니다.
- 파일: ULog 파일을 파일 시스템(SD 카드)에 기록합니다.
- MAVLink: MAVLink를 통해 ULog 데이터를 클라이언트로 스트리밍합니다(클라이언트가 이를 지원해야 함).
두 백엔드를 동시에 활성화하고 사용할 수 있습니다.
파일 백엔드는 전체(일반 로그)와 미션 로그의 두 가지 유형의 로그 파일을 지원합니다. 임무 로그는 축소된 ulog 파일이며, 지오태깅 또는 차량 관리 등에 사용할 수 있습니다. SDLOG_MISSION 매개변수를 통하여 활성화 및 설정할 수 있습니다. 일반 로그는 항상 미션 로그의 상위 집합입니다.
구현
구현은 두 개의 스레드를 사용합니다.
- The main thread, running at a fixed rate (or polling on a topic if started with -p) and checking for data updates
- 작성자 스레드, 파일에 데이터 쓰기
그 사이에는 구성 가능한 크기의 쓰기 버퍼가 있습니다(및 미션 로그를 위한 또 다른 고정 크기 버퍼). 드롭아웃을 방지하려면 크기가 커야 합니다.
예
즉시 로깅을 시작하는 일반적인 사용법입니다.
logger start -e -t또는, 이미 동작중일 경우
logger on사용법
logger <command> [arguments...]
Commands:
start
[-m <val>] Backend mode
values: file|mavlink|all, default: all
[-x] Enable/disable logging via Aux1 RC channel
[-a] Log 1st armed until shutdown
[-e] Enable logging right after start until disarm (otherwise only
when armed)
[-f] Log until shutdown (implies -e)
[-t] Use date/time for naming log directories and files
[-r <val>] Log rate in Hz, 0 means unlimited rate
default: 280
[-b <val>] Log buffer size in KiB
default: 12
[-p <val>] Poll on a topic instead of running with fixed rate (Log rate
and topic intervals are ignored if this is set)
values: <topic_name>
[-c <val>] Log rate factor (higher is faster)
default: 1.0
on start logging now, override arming (logger must be running)
off stop logging now, override arming (logger must be running)
trigger_watchdog manually trigger the watchdog now
stop
status print status infonetman
Source: modules/mag_bias_estimator
설명
Online magnetometer bias estimator.
사용법
mag_bias_estimator <command> [arguments...]
Commands:
start Start the background task
stop
status print status infopwm_input
Source: modules/manual_control
설명
Module consuming manual_control_inputs publishing one manual_control_setpoint.
사용법
manual_control <command> [arguments...]
Commands:
start
stop
status print status infonetman
Source: systemcmds/netman
설명
Network configuration manager saves the network settings in non-volatile memory. On boot the update option will be run. If a network configuration does not exist. The default setting will be saved in non-volatile and the system rebooted.
update
netman update is run automatically by a startup script. When run, the update option will check for the existence of net.cfg in the root of the SD Card. It then saves the network settings from net.cfg in non-volatile memory, deletes the file and reboots the system.
save
The save option will save settings from non-volatile memory to a file named net.cfg on the SD Card filesystem for editing. Use this to edit the settings. Save does not immediately apply the network settings; the user must reboot the flight stack. By contrast, the update command is run by the start-up script, commits the settings to non-volatile memory, and reboots the flight controller (which will then use the new settings).
show
The show option will display the network settings in net.cfg to the console.
예
$ netman save # Save the parameters to the SD card. $ netman show # display current settings. $ netman update -i eth0 # do an update
사용법
netman <command> [arguments...]
Commands:
show Display the current persistent network settings to the console.
update Check SD card for net.cfg and update network persistent network
settings.
save Save the current network parameters to the SD card.
[-i <val>] Set the interface name
default: eth0pwm_input
Source: drivers/pwm_input
설명
Measures the PWM input on AUX5 (or MAIN5) via a timer capture ISR and publishes via the uORB 'pwm_input` message.
사용법
pwm_input <command> [arguments...]
Commands:
start
stop
status print status inforc_update
Source: modules/rc_update
설명
The rc_update module handles RC channel mapping: read the raw input channels (input_rc), then apply the calibration, map the RC channels to the configured channels & mode switches and then publish as rc_channels and manual_control_input.
구현
To reduce control latency, the module is scheduled on input_rc publications.
사용법
rc_update <command> [arguments...]
Commands:
start
stop
status print status inforeplay
Source: modules/replay
설명
This module is used to replay ULog files.
There are 2 environment variables used for configuration: replay, which must be set to an ULog file name - it's the log file to be replayed. The second is the mode, specified via replay_mode:
replay_mode=ekf2: specific EKF2 replay mode. It can only be used with the ekf2 module, but allows the replay to run as fast as possible.- Generic otherwise: this can be used to replay any module(s), but the replay will be done with the same speed as the log was recorded.
The module is typically used together with uORB publisher rules, to specify which messages should be replayed. The replay module will just publish all messages that are found in the log. It also applies the parameters from the log.
The replay procedure is documented on the System-wide Replay page.
사용법
replay <command> [arguments...]
Commands:
start Start replay, using log file from ENV variable 'replay'
trystart Same as 'start', but silently exit if no log file given
tryapplyparams Try to apply the parameters from the log file
stop
status print status infosend_event
Source: modules/events
설명
Background process running periodically on the LP work queue to perform housekeeping tasks. It is currently only responsible for tone alarm on RC Loss.
The tasks can be started via CLI or uORB topics (vehicle_command from MAVLink, etc.).
사용법
send_event <command> [arguments...]
Commands:
start Start the background task
stop
status print status infosensor_agp_sim
Source: modules/simulation/sensor_agp_sim
설명
Module to simulate auxiliary global position measurements with optional failure modes for SIH simulation.
사용법
sensor_agp_sim <command> [arguments...]
Commands:
start
stop
status print status infosensor_arispeed_sim
Source: modules/simulation/sensor_airspeed_sim
설명
사용법
sensor_arispeed_sim <command> [arguments...]
Commands:
start
stop
status print status infosensor_baro_sim
Source: modules/simulation/sensor_baro_sim
설명
사용법
sensor_baro_sim <command> [arguments...]
Commands:
start
stop
status print status infosensor_gps_sim
Source: modules/simulation/sensor_gps_sim
설명
사용법
sensor_gps_sim <command> [arguments...]
Commands:
start
stop
status print status infosensor_mag_sim
Source: modules/simulation/sensor_mag_sim
설명
사용법
sensor_mag_sim <command> [arguments...]
Commands:
start
stop
status print status infosensors
Source: modules/sensors
설명
The sensors module is central to the whole system. It takes low-level output from drivers, turns it into a more usable form, and publishes it for the rest of the system.
제공 기능은 다음과 같습니다:
- Read the output from the sensor drivers (
SensorGyro, etc.). 동일한 유형이 여러 개 있는 경우 투표 및 장애 조치 처리를 수행합니다. 그런 다음, 보드 회전 및 온도 보정을 적용합니다(활성화된 경우). And finally publish the data; one of the topics isSensorCombined, used by many parts of the system. - Make sure the sensor drivers get the updated calibration parameters (scale & offset) when the parameters change or on startup. 센서 드라이버는 매개변수 업데이트를 위하여 ioctl 인터페이스를 사용합니다. For this to work properly, the sensor drivers must already be running when
sensorsis started. - Do sensor consistency checks and publish the
SensorsStatusImutopic.
구현
자체 스레드에서 실행되고, 현재 선택된 자이로 주제를 폴링합니다.
사용법
sensors <command> [arguments...]
Commands:
start
[-h] Start in HIL mode
stop
status print status infosystem_power_simulation
Source: modules/simulation/system_power_simulator
설명
사용법
system_power_simulation <command> [arguments...]
Commands:
start
stop
status print status infotattu_can
Source: drivers/tattu_can
설명
Driver for reading data from the Tattu 12S 16000mAh smart battery.
사용법
tattu_can <command> [arguments...]
Commands:
start
stop
status print status infotemperature_compensation
Source: modules/temperature_compensation
설명
The temperature compensation module allows all of the gyro(s), accel(s), and baro(s) in the system to be temperature compensated. The module monitors the data coming from the sensors and updates the associated sensor_correction topic whenever a change in temperature is detected. The module can also be configured to perform the coeffecient calculation routine at next boot, which allows the thermal calibration coeffecients to be calculated while the vehicle undergoes a temperature cycle.
사용법
temperature_compensation <command> [arguments...]
Commands:
start Start the module, which monitors the sensors and updates the
sensor_correction topic
calibrate Run temperature calibration process
[-a] calibrate the accel
[-g] calibrate the gyro
[-m] calibrate the mag
[-b] calibrate the baro (if none of these is given, all will be
calibrated)
stop
status print status infotime_persistor
Source: modules/time_persistor
설명
Writes the RTC time cyclically to a file and reloads this value on startup. This allows monotonic time on systems that only have a software RTC (that is not battery powered). Explicitly setting the time backwards (e.g. via system_time) is still possible.
사용법
time_persistor <command> [arguments...]
Commands:
start
stop
status print status infotune_control
Source: systemcmds/tune_control
설명
Command-line tool to control & test the (external) tunes.
Tunes are used to provide audible notification and warnings (e.g. when the system arms, gets position lock, etc.). The tool requires that a driver is running that can handle the tune_control uorb topic.
Information about the tune format and predefined system tunes can be found here: https://github.com/PX4/PX4-Autopilot/blob/main/src/lib/tunes/tune_definition.desc
예
Play system tune #2:
tune_control play -t 2사용법
tune_control <command> [arguments...]
Commands:
play Play system tune or single note.
error Play error tune
[-t <val>] Play predefined system tune
default: 1
[-f <val>] Frequency of note in Hz (0-22kHz)
[-d <val>] Duration of note in us
[-s <val>] Volume level (loudness) of the note (0-100)
default: 40
[-m <val>] Melody in string form
values: <string> - e.g. "MFT200e8a8a"
libtest Test library
stop Stop playback (use for repeated tunes)uxrce_dds_client
Source: modules/uxrce_dds_client
설명
UXRCE-DDS Client used to communicate uORB topics with an Agent over serial or UDP.
예
uxrce_dds_client start -t serial -d /dev/ttyS3 -b 921600
uxrce_dds_client start -t udp -h 127.0.0.1 -p 15555사용법
uxrce_dds_client <command> [arguments...]
Commands:
start
[-t <val>] Transport protocol
values: serial|udp, default: udp
[-d <val>] serial device
values: <file:dev>
[-b <val>] Baudrate (can also be p:<param_name>)
default: 0
[-h <val>] Agent IP. If not provided, defaults to UXRCE_DDS_AG_IP
values: <IP>
[-p <val>] Agent listening port. If not provided, defaults to
UXRCE_DDS_PRT
[-n <val>] Client DDS namespace
stop
status print status infowork_queue
Source: systemcmds/work_queue
설명
Command-line tool to show work queue status.
사용법
work_queue <command> [arguments...]
Commands:
start
stop
status print status info